Table of Contents

✔️ Save & Load Graph

First open the Contextual Menu by right clicking on an empty spot in the graph. And from there open the search window by clicking on the Create Node tab.
Editor Location
After the Search Window opens, click on the Data tab to open the nodes in the data tab.
Editor Location
Then open input nodes by pressing the Input tab.
Editor Location
In this tab you can create an empty Input or an Input node containing a sample json data.
Go ahead and create an empty Input Node.
Editor Location
Our empty Input Node has been created, now let's fill it.
Editor Location
Paste any JSON data you want into the empty Input Node.
Editor Location
Then select the Input Node we created and press the Create All Nodes button in the Node Toolbar.
Editor Location
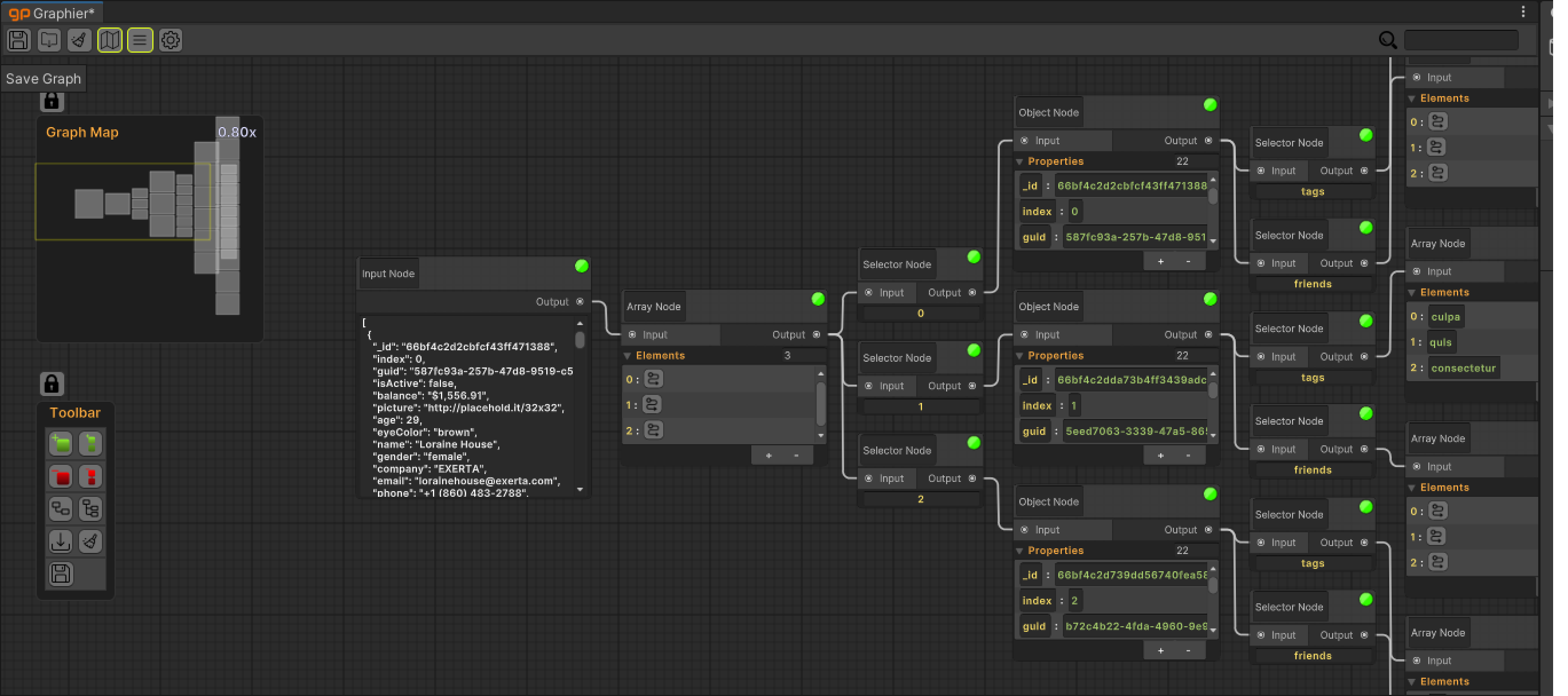
All nodes and property fields in our data have been created, now it's time to organize them.
Editor Location
Then select the Input Node we created again and press the Organize All Nodes button in the Node Toolbar.
Editor Location
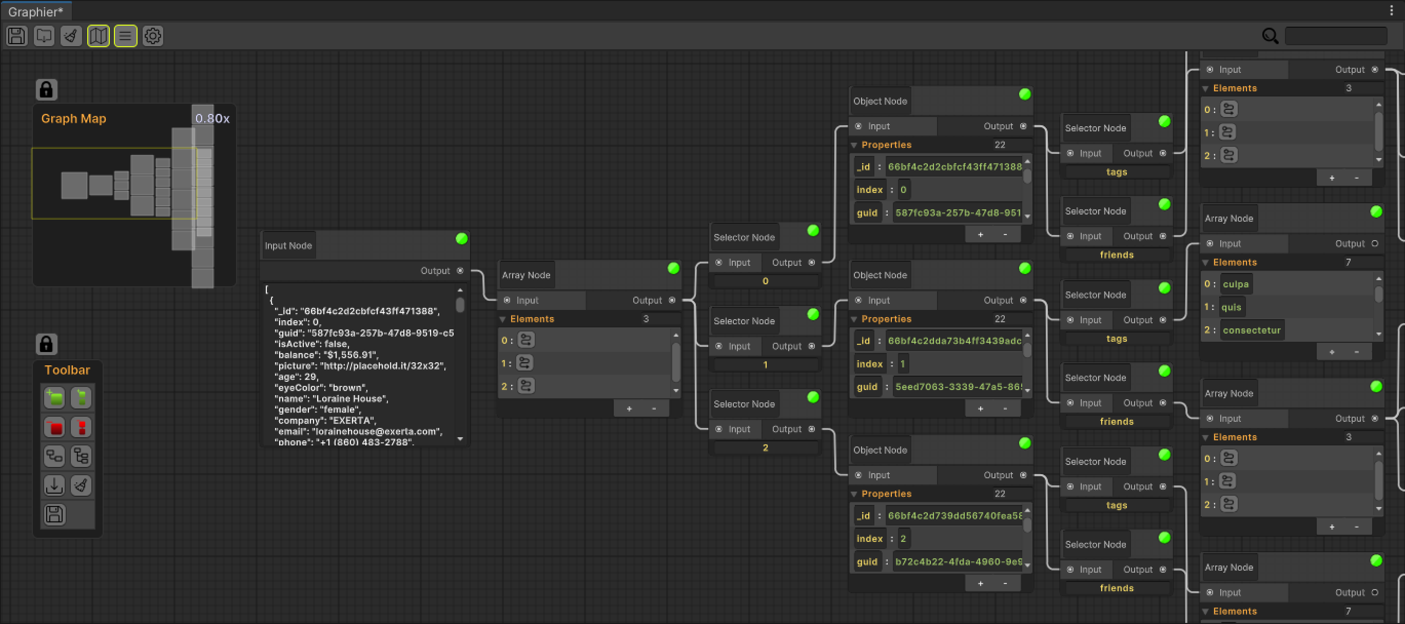
Now all our data is created and organized.
Now we can edit our data as we want from the fields created.
Go ahead and change some fields
Editor Location
Then press the existing Save Icon in the Editor Toolbar.
Editor Location
File Explorer will then open you to the default save location save your graph in the desired location and with the desired name.
Editor Location
Then a Scriptable Object - Graph file will be created in the directory and name you specify in the project.
Editor Location
Then, to open the same graph at any time, open the Editor and press the File Import Icon in the Editor Toolbar.
Editor Location
Select the Graph file you want to open
Editor Location
Your old graph is now loaded and ready.
Editor Location